Gopal Jee
Srivastava

B.Tech CSE  ยท  Slightly Nerd & perpetual learner

Trying to Build things from scratch because why not ?
Python ยท C++ enthusiast ยท MySQL User
French student (can say "croissant" confidently) ๐Ÿ‡ซ๐Ÿ‡ท

Gopal Jee Srivastava

Education

B.Tech โ€” Computer Science & Engineering

Krishna Institute of Technology, Kanpur, Uttar Pradesh
Oct 2023 โ€“ May 2027  ยท  Currently in 3rd year
CGPA: 8.1  |  SGPA: 7.1 (5th Sem)
Yes, the SGPA dipped but will recover

Higher Secondary (Class XII)

Lions School, Mirzapur
June 2022
Percentage: 80%
Everything downhill from here (kidding...or maybe not)

Secondary Education (Class X)

Lions School, Mirzapur
May 2020
Percentage: 85%
Peak academic era

Experience

Project Assistant (Remote)
Physics Department ยท Amity Institute of Applied Sciences, Noida
Mar 2025 โ€“ Apr 2025
  • Designed and deployed a live Elastic Moduli Calculator web app to support research in solid-state materials for the Applied Physics department.
  • Automated multi-parameter calculations โ€” significantly cutting down the time faculty spent on manual computations and improving research workflow efficiency.
  • Developed an online Solid State Velocity Calculator achieving precision up to 10โปโท, used for research in applied and solid-state physics.

Projects

C++ Compiler โ€” code editor screenshot

Compiler

๐Ÿ”จ In Dev

Building a compiler from scratch in C++. Implementing lexical analysis, syntax parsing, semantic analysis & code generation. Currently in the "DEVLOPMENT" phase.

C++Lexer ParserCodegen
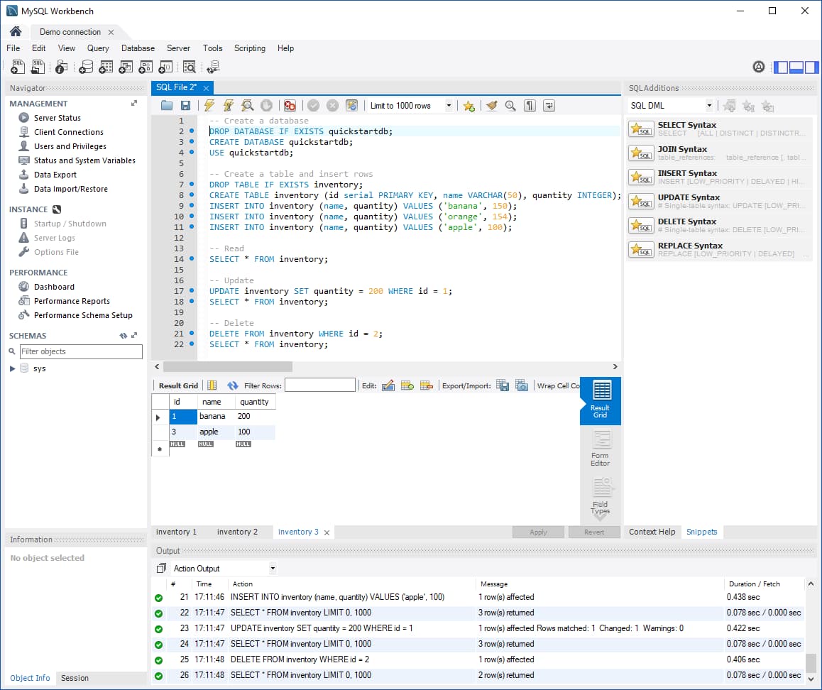
MySQL Workbench SQL query interface

Database Server

๐Ÿ”จ In Dev

Building a custom MySQL Workbench clone from scratch in C++. A fully functional SQL script runner โ€” to understand exactly what happens under the hood when you run a JOIN query at 2am.

C++MySQLSQL Engine
Elastic Moduli physics diagram

Elastic Moduli Calculator

โœ… Deployed

Live web app built for the Dept. of Applied Physics, Amity Institute. Automates multi-parameter calculations for solid-state materials. Faculty said it was helpful.

PythonWeb TechResearch Tool
Solid state physics research

Solid State Velocity Calc

โœ… Deployed

Online velocity calculator used in real physics research at Amity. Precision up to 10โปโท. Designed per faculty requirements. Works flawlessly. And yes, 10โปโท is 0.0000001

Web TechnologiesPhysics Research
Movie ticket booking app with seat selection

Movie Ticket Booking

โœ… Done

Full GUI-based desktop app with seat selection, payment flow & MySQL backend. CRUD operations, normalized tables โ€” BookMyShow but locally hosted and built by me. ๐ŸŽฌ

PythonTkinterMySQL

Skills

Languages
Python C++ Java JavaScript
Web Technologies
HTML CSS JavaScript
Databases
MySQL Database Design CRUD Ops
Tools & Platforms
Git GitHub Vercel VS Code
Core Concepts
OOP DSA DBMS Compiler Design Algorithms
Soft Skills
Strategic Analysis Teamwork Communication Attention to Detail

Certifications

โ˜•
Advanced Java Training
Sept 2025 โ€“ Dec 2025 ยท Certified Course

Contemporary Java practices for building reliable & scalable enterprise apps. Design patterns, Java-based app development.

โš™๏ธ
OOPs in C++ Training
Sept 2024 โ€“ Feb 2025 ยท Certified Course

Core OOP pillars โ€” Encapsulation, Inheritance, Polymorphism, Abstraction. Hands-on design patterns to practical C++ code.

Beyond Code

๐ŸŒ Languages
๐Ÿ‡ฌ๐Ÿ‡ง English โ€” Professional Proficiency ๐Ÿ‡ฎ๐Ÿ‡ณ Hindi โ€” Native ๐Ÿ‡ซ๐Ÿ‡ท French โ€” Trรฉs Basic (bonjour!)
๐ŸŽฏ Hobbies
๐ŸŽต Listening to music ๐Ÿ“– Reading ๐ŸŒ Online surfing ๐ŸŽฒ Board games